Популярное

Музыка Кино и Анимация Автомобили Животные Спорт Путешествия Игры Юмор

Интересные видео

2025 Сериалы Трейлеры Новости Как сделать Видеоуроки Diy своими руками

Топ запросов

смотреть а4 schoolboy runaway турецкий сериал смотреть мультфильмы эдисон
dTub
Скачать

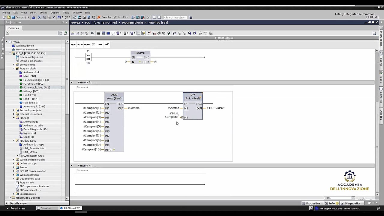
(Linguaggio Ladder) Il blocco FB (Function Block) pt. 1 - Corso base Programmazione PLC

Автор: Accademia dell'Innovazione

Загружено: 2022-11-30

Просмотров: 1244

Описание:

** Guarda la parte 2 ➡    • (Linguaggio Ladder) Il blocco FB (Function...   **

𝗦𝗰𝗼𝗽𝗿𝗶𝗮𝗺𝗼 𝗶𝗹 𝗯𝗹𝗼𝗰𝗰𝗼 𝗙𝗕 (𝗙𝘂𝗻𝗰𝘁𝗶𝗼𝗻 𝗕𝗹𝗼𝗰𝗸)! Questa particolare funzione permette di utilizzare dei valori permanenti che possiamo richiamare all'occorrenza.

In questo video, estratto da una lezione del nostro Corso base programmazione PLC, 𝘪𝘭 𝘥𝘰𝘤𝘦𝘯𝘵𝘦 𝘩𝘢 𝘮𝘰𝘴𝘵𝘳𝘢𝘵𝘰 𝘤𝘰𝘯 𝘶𝘯 𝘦𝘴𝘦𝘮𝘱𝘪𝘰 𝘱𝘳𝘢𝘵𝘪𝘤𝘰 𝘭𝘦 𝘱𝘢𝘳𝘵𝘪𝘤𝘰𝘭𝘢𝘳𝘪𝘵𝘢̀ 𝘥𝘪 𝘲𝘶𝘦𝘴𝘵𝘢 𝘧𝘶𝘯𝘻𝘪𝘰𝘯𝘦, 𝘤𝘰𝘮𝘦 𝘦̀ 𝘱𝘰𝘴𝘴𝘪𝘣𝘪𝘭𝘦 𝘶𝘵𝘪𝘭𝘪𝘻𝘻𝘢𝘳𝘭𝘢 𝘦 𝘪𝘯 𝘤𝘰𝘴𝘢 𝘴𝘪 𝘥𝘪𝘧𝘧𝘦𝘳𝘦𝘯𝘻𝘪𝘢 𝘥𝘢𝘭𝘭𝘦 𝘢𝘭𝘵𝘳𝘦 𝘱𝘳𝘦𝘴𝘦𝘯𝘵𝘪 𝘢𝘭𝘭'𝘪𝘯𝘵𝘦𝘳𝘯𝘰 𝘥𝘦𝘭 𝘛𝘐𝘈 𝘗𝘰𝘳𝘵𝘢𝘭 (ambiente di programmazione di Siemens).

*** Per maggiori informazioni sul corso visita questa pagina ➡ https://bit.ly/3VaHS6Z

(Linguaggio Ladder) Il blocco FB (Function Block) pt. 1 - Corso base Programmazione PLC

Поделиться в:

Доступные форматы для скачивания:

Скачать видео mp4

  • Информация по загрузке:

Скачать аудио mp3

Похожие видео

(Linguaggio Ladder) Il blocco FB (Function Block) pt. 2 - Corso base Programmazione PLC

(Linguaggio Ladder) Il blocco FB (Function Block) pt. 2 - Corso base Programmazione PLC

PLC Siemens S7 1200 blocchi funzionali FB a singola e multi-istanza (Video 24)

PLC Siemens S7 1200 blocchi funzionali FB a singola e multi-istanza (Video 24)

The Great AI Consolidation: The Rise of Agentic Ecosystems

The Great AI Consolidation: The Rise of Agentic Ecosystems

TIA Portal Introduzione 1.2. Blocchi Funzione, Variabili, Set e Reset, Merker.

TIA Portal Introduzione 1.2. Blocchi Funzione, Variabili, Set e Reset, Merker.

La DIFFERENZA più importante che c'è tra FB e FC - Corsi Programmazione PLC Siemens

La DIFFERENZA più importante che c'è tra FB e FC - Corsi Programmazione PLC Siemens

Change HMI Screens Directly from PLC Logic-TIA Portal Tutorial

Change HMI Screens Directly from PLC Logic-TIA Portal Tutorial

Impariamo a programmare PLC Siemens S7 1200 Semplice esempio di programmazione Magazzino a più piste

Impariamo a programmare PLC Siemens S7 1200 Semplice esempio di programmazione Magazzino a più piste

TIA Portal V17 basic create Function Block (FBD)

TIA Portal V17 basic create Function Block (FBD)

Blocchi Funzionali FB in TIAPortal con PLC S7-1200 - PLC per tutti - Video 50

Blocchi Funzionali FB in TIAPortal con PLC S7-1200 - PLC per tutti - Video 50

PLC: convertire lo schema elettrico funzionale in linguaggio di programmazione Ladder (Video 1.1)

PLC: convertire lo schema elettrico funzionale in linguaggio di programmazione Ladder (Video 1.1)

How to create function & function blocks in CODESYS - CODESYS function blocks | Part5

How to create function & function blocks in CODESYS - CODESYS function blocks | Part5

TIA Portal: Advanced Programming

TIA Portal: Advanced Programming

Как использовать функциональный блок (FB) в TIA Portal | Siemens PLC | Раджеш Кумар

Как использовать функциональный блок (FB) в TIA Portal | Siemens PLC | Раджеш Кумар

PLC Siemens S7 1200  Programmazione strutturata con Funzioni FC (Video 23)

PLC Siemens S7 1200 Programmazione strutturata con Funzioni FC (Video 23)

Corso di programmazione LOGO! Siemens: luci scale con FBD blocchi di funzione.

Corso di programmazione LOGO! Siemens: luci scale con FBD blocchi di funzione.

TiaPortal (L1.10) - Approfondimenti FB Variabili delle Function Block

TiaPortal (L1.10) - Approfondimenti FB Variabili delle Function Block

Lesson 15 - Function Block (FB)

Lesson 15 - Function Block (FB)

Corso base programmazione PLC -  Esempio lezione

Corso base programmazione PLC - Esempio lezione

1..2..3 LADDER! - E07 - Funzioni e Blocchi Funzione

1..2..3 LADDER! - E07 - Funzioni e Blocchi Funzione

Lezione di programmazione PLC Siemens Simatic S7-1200 in KOP - filtro analogico

Lezione di programmazione PLC Siemens Simatic S7-1200 in KOP - filtro analogico

© 2025 dtub. Все права защищены.



  • Контакты
  • О нас
  • Политика конфиденциальности



Контакты для правообладателей: infodtube@gmail.com